Benutzer-Werkzeuge

Webseiten-Werkzeuge


de:mexx:usage:ui

MeXX Benutzeroberfläche

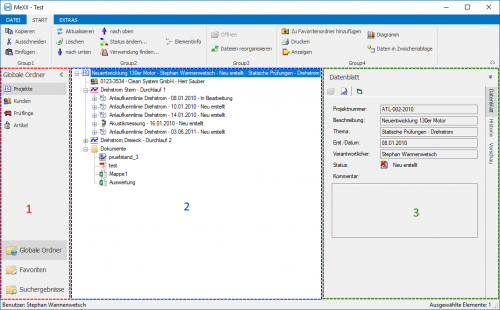
Die MeXX-Benutzeroberfläche gliedert sich in 3 Bereiche.

  • Ordnerbereich (1)
  • Navigationsbereich (2)
  • Datenbereich (3)

Ordnerbereich (1)

Der Ordnerbereich dient als Übersicht über globale Ordner, persönliche Ordner und Suchergebnisse.

Der Navigationsbereich zeigt wahlweise eine Listenansicht mit mehreren Elementen des selben Typs oder die Strukturansicht eines Elementes. Mit der Funktion „Ansicht wechseln“ können Sie zwischen den verschiedenen Ansichten wechseln.

Datenbereich (3)

Im Datenbereich werden die Daten eines einzelnen Elements angezeigt. Wahlweise ist dies die Strukturansicht, das Datenblatt, die Vorschau, die Messdaten oder die Historie.


Der Inhalt bezieht sich auf Version 2.7

de/mexx/usage/ui.txt · Zuletzt geändert: 2019/05/20 13:02 (Externe Bearbeitung)